Revista de Investigaciones Universidad del Quindío,
34(S5), 41-55; 2022.
ISSN: 1794-631X e-ISSN: 2500-5782
Esta obra está bajo una licencia Creative Commons Atribución-NoComercial-SinDerivadas 4.0 Internacional.
RETOS Y DESAFÍOS DE UNA ORGANIZACIÓN RURAL: ACOPLAMIENTO ESTRICTO/ACOPLAMIENTO LAXO
CHALLENGES AND CHALLENGES OF A RURAL ORGANIZATION: STRICT COUPLING/LOOSE COUPLING
05-web-resources/image/1.png)
Aurora Ramírez Meneses1 *; Levit Emmanuel de los Santos Colorado2
; Verónica Solís Ramírez3
.
1. Universidad Popular de la Chontalpa, Tabasco, México. aurora.ramirez@upch.mx
2. Universidad Popular de la Chontalpa, Tabasco, México. levit.delossantos@upch.mx
3. Universidad Popular de la Chontalpa, Tabasco, México. solis.veronica@edu.uag.mx
* Autor de correspondencia: Aurora Ramírez Meneses, e-mail: aurora.ramirez@upch.mx
05-web-resources/image/1.png)
RESUMEN
Se presenta el caso de una organización rural “Chocolates Finos y Derivados El Yagual” dedicada a la elaboración de chocolate de tipo artesanal. El objetivo de la investigación fue describir los retos y desafíos que enfrentan al darle valor agregado al cacao. Para la observación, se utilizó la Teoría de los Sistemas Sociales Autopoiéticos que distingue entre sistema/entorno como el marco teórico explicativo acoplado a la metodología. El trabajo de campo implicó el levantamiento de entrevistas a profundidad a informantes clave de la organización, a las cuáles se les realizó un análisis de contenido, utilizando como herramienta la plataforma asistida Atlas ti versión 22. Los resultados indican que los principales retos que la organización rural enfrentó, estuvieron influenciados por la incapacidad selectiva del sistema político al no ser capaz, en algunos momentos, de distinguir las demandas del sistema de organización, acoplamiento laxo. Uno de los principales desafíos lo constituyó la consolidación de conocimientos en torno a la agregación de valor del cacao, acoplamiento estricto, lo que amplió las expectativas de la organización.
Palabras clave: Conflicto de intereses; observación de segundo orden; organización informal; Chocolate artesanal; Luhmann; Comunicación.
ABSTRACT
The case of a rural organization "Chocolates Finos y Derivados El Yagual" dedicated to the elaboration of artisanal type chocolate is presented. The objective of the research was to describe the challenges they faced when adding value to cocoa. For observation, the Theory of Autopoietic Social Systems that distinguishes between system/environment was drawn as the explanatory theoretical framework coupled to the methodology. The field work involved conducting in-depth interviews with key informants of the organization, to whom a content analysis was carried out using the Atlas ti version 22 assisted platform as a tool. The results indicate that the main challenges that the rural organization faced, they were influenced by the selective inability of the political system to not be able at times to distinguish the demands of the organization system, with lax. One of the main challenges was the consolidation of knowledge around the added value of cocoa, strict control, which broadened the organization's expectations.
Keywords: Conflict of interests; second order observation; informal organization; Artisan chocolate; Lhumann; Communication.
INTRODUCCIÓN
En una sociedad de cambios repentinos donde las posibilidades, oportunidades de desarrollo y crecimiento implica una reducción de la complejidad, obliga a repensar y a establecer formas de cómo hacer frente a la desafiante constelación en que emerge la red decisional en una organización rural, ante una sociedad mundial marcada por una complejidad que presiona (Mascareño, 2011). En este mismo tenor, Rodríguez, (2011) argumenta que “las organizaciones enfrentan un entorno cambiante, pleno de oportunidades y desafíos que deben ser encarados con configuraciones estructurales adecuadas, vale decir, capaces de reducir convenientemente la complejidad ambiental” y a su vez, lo derivado de un mundo global cambiante, determinado por los sistemas económico, político y segmentado (Rodríguez M., 2011).
Por lo anterior ¿Cuáles son los retos y desafíos que enfrenta una organización rural al darle valor agregado al cacao? El siguiente trabajo de investigación observó la configuración decisional emergente de las interacciones de un sistema de organización rural. Por lo antes mencionado, el objetivo de la investigación fue describir los retos y desafíos que enfrenta una organización rural para darle valor agregado al cacao. Cómo actualiza sus decisiones ante los retos que derivan de un mercado cambiante, precios inestables, política y favoritismo, así como, el lograr consolidarse internamente ante la incertidumbre que imprime la forma en una organización, desafiando los retos condicionados por una carestía económica que irrita a los miembros de la organización y provocan inclusive, la exclusión de miembros de la misma. Ante ello, se plantea el siguiente supuesto, que los retos y desafíos de una organización rural para darle valor agregado al cacao son acoplamiento estricto/laxo con los sistemas económico, político, social y tecnológico.
Ahora bien, en el presente documento se ha establecido en primer lugar, un marco teórico conceptual, que brinda elementos de explicación y sitúa la investigación, a través, de la teoría de los sistemas sociales autopoiéticos, lo cual permitió distinguir los retos y desafíos en una organización rural, retos y desafíos que se ven enfrentados así mismo internamente en la toma de decisiones, dejando por un lado la consolidación de los problemas, actualizándolos; y por otro lado, los posibles retos, que son observados como acoplamientos laxos o débiles que la organización distingue cómo posibilidades; en segundo lugar, se construye un marco metodológico entrelazado a la TSS; en tercer lugar, se presentan los resultados obtenidos; en cuarto lugar, se discuten los resultados en función de la teoría y por último se presentan las conclusiones del trabajo.
Marco teórico conceptual
El trabajo fue desarrollado con base en la TSS, como marco teórico explicativo. La TSS, tiene como base las interacciones realizadas entre sistemas de interacción, organización y social (Mascareño, 2019), de la cual emerge la comunicación como un sistema (Corsi et al., 1996; Mascareño, 2008). De manera particular, los sistemas de organización están determinados por las decisiones que los sistemas psíquicos/sistemas de conciencia toman para integrarse, ser parte de la organización y a su vez, esta acepta o rechaza su comunicación (Ramírez- Meneses et al., 2019). La base sobre la cual, se constituye la teoría que deviene en su operar interno, es la diferencia sistema/entorno (Giordano, 2021). Ahora bien, un sistema de organización al diferenciarse de su entorno actualiza posibilidades, llevando a cabo operaciones concretas, acoplamientos estrictos. Según Luhmann (Luhmann, 2007, p. 153) “El acoplamiento estricto es lo que actualmente se realiza (ya sea como recuerdo concreto o como anticipación)” y a su vez, “el acoplamiento laxo se encuentra en la posibilidad abierta de pasar de un lado al otro” (Luhmann, 2007, p. 153). Al explorar la distinción acoplamiento estricto/laxo en una organización, se busca colocar en contexto, las operaciones que permitan el logro en términos concretos de las posibilidades, ante situaciones que irritan al sistema de organización, que lo colocan sobre retos y posibilidades que permanecen laxas; así también, de posibles replanteamientos de programas elaborados, trabajo, planeación y en general de una estructuración definida, distinguida como acoplamientos estrictos, hechos que plantean un desafío ante la planificación y diseño de posibles soluciones, ya que aunque el operar del sistema de organización es decisión/no decisión siempre se debe a lo que se genera desde lo interno como respuesta a lo demandado por su entorno.
Dicho lo anterior, la base sobre la cual descansa la presente investigación ha sido descrita por (Arnold-Cathalifaud, 2003; Ramírez- Meneses et al., 2019), quienes argumentan que un sistema organizacional en su operar debiera ser autorreflexivo, ante los retos y ser capaz de generar mecanismos que actualicen su autopoiesis. Un factor determinante que señala (Arnold-Cathalifaud, 2003; Ramírez- Meneses et al., 2019; Rodríguez M., 2011) es la confianza. Un planteamiento realizado por Ortiz (2020) señala que “un proceso metacognitivo y autorreflexivo, en el que el observador distingue las distinciones que utiliza para observar” lo cual puede fortalecer a una organización” (p. 360). De esta manera, Ramírez-Meneses et al. (2019) indican que la confianza:
…puede incidir en la toma de decisiones para que continúe o no una organización o para que algún miembro cumpla una función. De la misma forma, la desconfianza puede provocar malos resultados en una organización agrícola y sólo mediante la reflexividad en todos los procesos operativos se puede dar la reestructuración del sistema de comunicación. (p11)
MATERIALES Y MÉTODOS
La metodología utilizada para realizar el estudio se basó en la observación de segundo orden, propuesto en (Urquiza et al., 2017) y con base en la TSS, para conocer a la organización como un sistema de comunicación, entendido este como según lo ha indicado Cadenas (2014) quien arguye que las organizaciones son entendidas como “sistemas sociales basados en decisiones, las que construyen sus fronteras sociales mediante reglas de membresía, queda en evidencia lo inadecuado de comprender a las organizaciones como realidades duales” (p. 165).
Área de estudio
El estudio fue realizado con base a información recabada en el año 2016 procedente de una organización llamada “Chocolates Finos y Derivados El Yagual” (CFDY) ubicada en la Ranchería Centro Tular 1ra. Sección, Municipio de Comalcalco, Tabasco.
El proceso metodológico se desarrolló a partir de tres fases, las cuales se presentan a continuación:
Fase 1, establecimiento de la investigación y desarrollo de entrevistas
La investigación fue desarrollada buscando en primera instancia, establecer un contacto previo con la organización CFDY, con la finalidad de dar a conocer el trabajo se formalizó una agenda y programación de las entrevistas.
Entrevista
Se llevaron a cabo entrevistas a profundidad cara a cara, las cuales fueron realizadas durante el año 2016. Se contó con un guion elaborado ex profeso en función de la hipótesis planteada. Las entrevistas fueron realizadas con especial atención a los actores clave que participaban en la organización. La sistematización para el análisis de las entrevistas se realizó con base en las recomendaciones sugeridas por Valles (1999).
Muestreo
El muestreo desarrollado para tal propósito fue de forma intencional a través de la observación participante, considerando a los actores clave de la organización.
Fase 2. Operacionalización
Se buscó distinguir las decisiones realizadas, acopladas estrictamente y las que son observadas en su forma laxa, con el interés de distinguir los retos y desafíos a los cuáles estuvo enfrentada durante el año 2016, periodo en el que fue recabada la información.
Retos y desafíos de una organización rural
El desarrollo analítico tuvo como objetivo describir los retos y desafíos que enfrenta la organización rural. Para lo cual, se distinguieron aquellas decisiones que han colocado al sistema de comunicación en función de los acoplamientos laxo/estricto, derivada de su interacción con los sistemas económico, político, social y tecnológico. La información codificada se describe en el Cuadro 1.
Cuadro 1. Operacionalización: grupos de códigos y códigos utilizados para diferenciar los retos y desafíos de una organización rural para darle valor agregado al cacao
|
Grupos de códigos |
Código |
Unidad de Analisis |
||
|
Económico |
Red de conectividad con el mercado (RCM) |
Participa/no participa |
Agregación de valor |
Tematizaciones |
|
El entorno de la cadena productiva del cacao |
||||
|
Entorno a otros sistemas no vinculados directamente al mercado que influyen en este |
||||
|
Trámites de legalización |
||||
|
Irritación económica |
Fluctuación del precio del cacao |
|||
|
Confianza |
Participa/no participa |
Inclusión/exclusión |
||
|
Político |
Poder |
Inclusión/exclusión |
Inclusión en la exclusión por intervención política |
|
|
Participación de la organización al hacerse acreedora de apoyo |
||||
|
Social |
Integración de miembros por afinidad |
Parentesco |
Familia |
Tematizaciones |
|
Creencia religiosa |
Religión |
|||
|
Otros sistemas funcionales |
Interacción Organización Instituciones |
|||
|
Inclusión/exclusión |
Participación con despachos u organizaciones vinculadas para algún fin |
|||
|
Consenso/disenso |
Conflicto de intereses |
|||
|
Tecnológico |
Infraestructura |
Presencia/ausencia
|
Equipos e insumos |
|
RESULTADOS
Los resultados obtenidos de las entrevistas realizadas a la organización rural de agregación de valor al cacao CFDY, son presentadas a continuación.
De manera particular la organización se conformó por: presidenta, secretaria, tesorero y dos vocales. La siguiente cita indica:
Este yo soy la presidenta, María Esperanza mi mami es la tesorera, doña Martha Castillo es la Secretaria, Neli la vocal, y Glafida es vocal… Entrevista 1: cita 80.
Retos y desafíos de una organización rural
En lo relativo a la economía la presidenta de organización mencionó que la idea de crear una organización para darle valor agregado al cacao dio inicio muchos años atrás, quien recuerda haber tenido unos seis años de edad; aunque en esos entonces eran sus padres quienes fueron parte del inicio de un proyecto que buscaba impulsar el acopio y venta del cacao evadiendo a la Unión Nacional de Productores de Cacao quienes tenían el control en esos años. La acopiadora de la comunidad llamada “Arroyo Tortuguero” (AT), género conflicto de intereses con la Unión Nacional de Productores de Cacao al punto que los líderes de la organización fueron perseguidos e incapacitados, lo que provocaría que la organización AT dejará de operar. Para la presidenta, las vivencias en su niñez fueron el motivo que marcó su interés de crear una organización que diera valor agregado al cacao. ya que sus padres habían tenido inicialmente la idea de hacer chocolate, como se menciona en la siguiente cita:
Ah ok, empezaron a motivar a los productores, sobre la formación de una organización. Entonces se veía, se comenzaban a ver frutos… que sí estaban apoyando personas, del mismo gobierno, el de aquí no; al contrario, eran atacados por las cooperativas, entonces aquello fue algo tremendo, grandísimo, y participamos todos, los niños, los jóvenes todos estaban involucrados. Entonces ahí se acopiaba cacao, había mucho cacao. Entonces ahí empieza mi mamá y mi papá siendo productores y dicen vamos hacer chocolate las mujeres ¡no! y también, también se anotaron los hombres, también. Qué pasa, que nosotros empezamos también a involucrarnos, pasa el tiempo y este, empieza a ser atacado Don Víctor Candelero Priani, empezó a ser atacado, ese señor huyó…Entrevista 1: cita 3.
Después de los sucesos mencionados, comenta la presidenta, que la intención de crear una organización permaneció latente, al tiempo que comenzó a recibir la oportunidad de capacitarse para el año 2010, a través de un Ingeniero. La capacitación recibida le dio motivos para pensar en la creación de una organización, tal como se menciona en la siguiente cita:
El grupo de nosotros se amplió más, entraron más hombres y nos pudieron dar talleres y ya vinieron personas más capacitadas a decir este tipo de chocolate... empezamos a hacer otro tipo de chocolate, ya no nada más como los básicos, si no, que aprendimos hacer chocolate dulce, lo dulce a la francesa, a la española, empezamos hacer amargo, semi amargo, al 70 %, 60 % y al 80 %, Entrevista 1: cita 16.
Así mismo, el desarrollo de habilidades, la aprehensión del conocimiento les fue generando la forma de elaborar sus productos catalogados como artesanales. La improvisación y las pruebas que realizaban en un inicio, sólo se calculaba al tacto y la vista, sin que precisarán los datos de peso. La asesoría en un inicio, por tanto, amplió incluso la toma de decisiones e influyó en el mejoramiento de las características organolépticas de los diferentes productos que comerciaban en las ferias donde participaban, como se menciona a continuación en la siguiente cita:
Así también, cómo ver a simple vista una mazorca, cuándo ya está llegada, cuándo también el grano, cuándo el cacao seco, si en su caso se compraba seco, cuándo realmente está bueno para el chocolate y cuándo no. También a identificar el tipo de árbol que hay en la plantación, de tipo criollo…Entrevista 1: cita 20.
La participación en eventos fue concretando los desafíos, ya que, por un lado, realizaban más productos y por el otro la retribución económica les generaba motivación, aunque las cantidades que obtenían por la venta de los productos de chocolate que elaboraban eran mínimas, lo satisfactorio era que todo lo que realizaban, lo vendían.
…y sí, nos pusimos hacer chocolate y nos fue muy bien esos tres días del festival, así como pasó la primera vez, fueron veinte mil que sacó el grupo. Entrevista 1: cita 23.
Por otro lado, el conflicto de intereses entre cooperativas de cuatro localidades que realizaban chocolate en Tecolutilla, Comalcalco donde ellas se integraron provocaría desconfianza en su grupo de trabajo, ya que los recursos obtenidos por la venta de sus productos, no se había distribuido de forma equitativa. Lo siguiente marcaría, en adelante, una ruptura y alejamiento entre la cooperativa CFDY con las demás agremiadas, de las cuatro localidades dedicadas a la elaboración de chocolates en Tecolutilla, Comalcalco, como se señala en la siguiente cita:
No, todas las cuatro localidades, veinte mil pesos para ser la primera vez estaban súper bien, entonces qué pasa, que nosotras, bueno, vamos a poner una barra de chocolate de cuarto kilo, la vendíamos en ese entonces en 45 pesos, porque no conocíamos todavía cuánto podía valer, no sabíamos el precio exacto. Qué hacía la señora, pues le ponía otro precio y nosotros lo íbamos a vender y después al regresar nos reunimos para la repartición del dinero. Ella quería que le diéramos otro más, otro porcentaje que le dejáramos, ¡Y no!... retomamos y sacamos cuenta y dice un señor no, nosotros fuimos los que trabajamos, y el grupo de nosotros fue el que trajo más, nos trajimos seis mil pesos, y los otros, dos mil. Llevamos mazorcas, las dábamos a diez pesos a quince, o sea, nosotras explotamos el espacio, y estee… entonces fue por ahí que ya nosotras desde ese día de la reunión y que nos dieron los seis mil pesos nos regresamos y todavía dejamos cincuenta mazorcas últimas que se vendieran y que se quede ese dinero ¡no! Entonces dijimos ¡no!, esto no va a funcionar, la señora también, no. No se vale Entrevista 1: cita 24.
Las posibilidades de enlace de la CFDY con otras instituciones recibiendo la oportunidad de participar con muestras de chocolate con la UNACH en la ciudad de Tuxtla Gutiérrez, esta última a través de un profesor investigador de aquella institución, quien participó como líder reconocido por productores de su comunidad fue el Sr. Víctor Candelero Priani. Por otro lado, algo que aún no habían logrado hasta 2016 era lograr constituirse como organización y conseguir legalizar su marca. Hasta el 2016 aún no habían conseguido el logro de ello, tal como se menciona a continuación.
Ah sí, con los productores, porque también llevamos chocolate con el Sr Víctor Candelero Priani al evento que hubo en Tuxtla, estoy enlazada con la UNACH. Entrevista 1: Cita 42
…también, ellos van a empezar con nosotros, porque por eso me estoy organizando yo con ellos también, este, quiere por ejemplo con un empresario en Venezuela. Entrevista 1: Cita 43
Todavía no, no tenemos código de barra, ni tabla nutrimental. Por eso yo necesito realmente una persona que nos apoye en este caso. Entrevista 1: Cita 44.
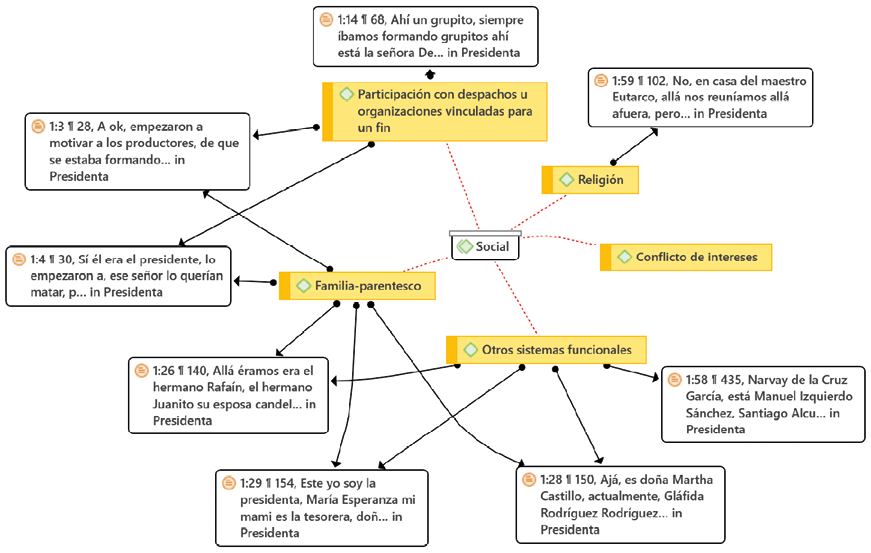
Figura 1. Red en torno a los retos y desafíos económicos tematizados en la organización.
Política
En cuanto a los retos y desafíos que la organización rural CFDY, se ha visto enfrentada ha tenido que ver con las posibilidades de crecimiento, luego de enfrentarse al favoritismo por apoyos de programas de gobierno para el desarrollo de la misma, que se vieron consolidadas luego de la concreción de un proyecto del cual salió beneficiada la organización en el año 2013. Derivado de esto, las expectativas de la organización incrementaron sus posibilidades de enlace, tal y como se menciona en la siguiente cita:
Ajá, como teníamos al Ingeniero Austreberto el que estaba pendiente de Secretaría de Desarrollo Forestal y Pesca [SEDAFOP]- Secretaría de Agricultura Ganadería Desarrollo Rural Pesca y Alimentación [SAGARPA], de hecho, pues yo ya tengo contacto con esas personas, entonces ellos son los que, a mi correo, del Facebook…Entrevista 1: cita 11.
No obstante, las relaciones con otras organizaciones dedicadas al mismo giro, ubicadas en el municipio de Comalcalco tuvieron diferencias, en gran medida por obtener los mayores beneficios, sin importarle el otro, la siguiente cita expone lo señalado:
Nos han robado ciertas ideas, porque tenemos intermediarios, por ejemplo, ahí está chocolates del Sr. Víctor Cacep [CACEP], Las Embajadoras del cacao de la Sra. Estela, como que ellos lo quieren abarcar todo. Últimamente nos invitaron para reunirnos con varios, varias personas, es que no recuerdo bien como es lo que ellos quieren hacer, pero cuesta… treinta mil millones de pesos… no sé cuánto es que quieren ellos hacer, y ellos son los que quieren ser los (...) o sea, y eso no se vale, es que jajaja. Yo siempre digo, son personas, que son lobos vestidos con piel de oveja, y el productor siempre va a seguir aplastado, y aplastado, y no… Entrevista 1: Cita 52.
Una de las experiencias expresadas por la presidenta de la organización CFDY, señala los retos que ha debido enfrentar ante la falta de capital y de apoyo económico para impulsar el desarrollo de la organización. Por un lado, le piden darse a conocer como organización para tener la posibilidad de obtener apoyos, mientras que, en lo concreto, se distingue desinterés por las autoridades del Municipio de Comalcalco, en la administración que presidió durante el periodo del 2013 al 2015, la siguiente cita expone lo antes señalado:
Últimamente fui a una audiencia y quise hablar con el señor presidente municipal de Comalcalco, me mandó con fulano, yo lo conocía y me dije a ver que me va a decir este, tú me conoces y yo te conozco, este… y sí, pero me manda con otras personas, hasta ahorita no tengo respuesta, es más mira, no sabe ni de qué le estamos hablando, de veras, no sabe ni de que le estamos hablando… Entrevista 1: cita 52.
Figura 2. Red en torno a los retos y desafíos políticos tematizados en la organización.
Social
En lo referente a lo social, la presidenta de la organización CFDY, señaló los desafíos a los que se enfrentó al tener la oportunidad de relacionarse con expertos en la elaboración de chocolate, con un chef de otro país, aquella oportunidad, le abrió a plantearse nuevos retos como la idea de formar la organización CFDY. Así mismo, el compartir experiencias con otras personas en el curso, le permitió crear nuevos vínculos colaborativos. Las siguientes citas exponen lo antes señalado:
Nos daban capacitación los chefs de Perú, y este aprendimos qué se podía hacer del chocolate, pero pues como nosotros ya lo traíamos en la sangre, cómo se elabora el chocolate, ya era pan comido Entrevista 1: cita 44.
Las personas que fuimos allá: Eufragia, Flor Rodríguez Córdova, María Esperanza García López, Martha Castillo Alcudia, Erika May, Marlene Candelero García es mi hermana, Ovidio de la Cruz, Magali Coffi, Gláfida Rodríguez Rodríguez, Neli, Martha Rodríguez, Karina Ocaña Gerónimo, de hombre Julián Izquierdo Sánchez, sí porque don Julián iba como el productor. Entrevista 1: Cita 10.
No menos importante, las relaciones matrimoniales sin una coordinación terminan ocasionando problemas. Así mismo, los que se originan a nivel familiar. Sobre lo antes mencionado, la presidenta de la CFDY, reveló sobre los retos que como pareja enfrenta ante reclamos de su pareja por no atender a sus hijos y dedicarle a cambio mayor tiempo a la organización. Sobre lo anterior, la siguiente cita:
Así es, entonces este tiene, ahora sí tiene sus ventajas y tiene sus desventajas, todo esto es de movimiento, entonces yo siempre así, aunque problemitas hasta con la pareja de eso y esto, porque, que, descuidando a la niña, que si a los niños, siempre se han quedado aquí, con mi mamá, si este, pero no, hasta ahorita no me he rendido, la verdad. Entrevista 1: cita 22.
Figura 3. Red en torno a los retos y desafíos sociales tematizados en la organización.
Tecnológico
En cuanto a la incorporación de equipamiento que ayude a ser más eficiente las actividades en la organización, a partir de apoyos de dependencias del gobierno como SEDESOL, y el programa de inclusión social de gobierno federal [PROSPERA] han logrado adquirir algunos implementos, no obstante, aún requieren de más apoyo, ya que para el chocolate se requiere de congeladores que permitan su conservación y acondicionamiento de los productos elaborados. Por otro lado, a pesar de contar con algunos implementos, requieren de apoyos económicos para poder mantener los equipos y el buen funcionamiento de la organización, ya que la falta de ello ha provocado que algunas organizaciones dedicadas al mismo giro ya se encuentran desmanteladas, dado que vendieron sus equipos, que de igual manera fueron adquiridos por programas como SEDESOL. Las siguientes citas exponen lo antes mencionado:
No hacemos paleta pero también ahí mismo se puede hacer, lo que pasa que no contamos con un congelador un enfriador, nos hace falta mucho Entrevista 1: Cita 33.
Por vía PROSPERA nos apoyaron con algunas máquinas. Entrevista 1: Cita 48.
O sea, como también el espacio donde estaban no era de ellos, o no sé si estaban rentando y todo se vino abajo; eso se perdió creo que era algo que les había dado SEDESOL o no sé de qué dependencia y se perdió todo. Y como este caso, también está por ejemplo el de la “La Tía Tana” que igual tenía una red de mujeres, pero es que también entró la ambición de la mala. Entrevista 1: cita 55.
Figura 4. Red en torno a los retos y desafíos sociales tematizados en la organización.
DISCUSIÓN
De los resultados obtenidos se desprende lo siguiente: en primer lugar, se destaca la imposibilidad de la organización CFDY para lograr consolidarse como una organización legalmente constituida, hasta el año 2016 no se contaba con ello. Como desafío, la organización a través de su presidenta buscó la vinculación con instituciones del gobierno SEDESOL, sin lograr los efectos deseados en un inicio. La incertidumbre propia del proceder laxo de la organización CFDY; es decir fue observada sin posibilidades concretas, al no contar con el apoyo legal para estos procedimientos, lo que provocó desánimo entre sus miembros. Por otro lado, se observó que las diferencias de credos entre agremiados provocaron distanciamiento de estos.
Sobre las incertidumbres propias de una organización que no ha sido legalmente constituida Cadenas (2014) argumenta que:
En cierto modo, la organización informal es una fórmula que expresa la incertidumbre del comportamiento y la reintroduce en la comunicación organizacional. A partir de ella es posible entender vías oficiales/no oficiales para el tratamiento de sus problemas internos, así como procedimientos y estándares particulares." (p.165)
De este modo, queda claro que los problemas internos de la organización hasta el tiempo que fue caracterizada, causaron bajos rendimientos en su capacidad operativa, sin que ello permitiera el logro y consolidación de proyectos colaborativos. Un ejemplo establecido con su entorno fue la participación de la CFDY con entidades educativas, de gobierno, otras cooperativas, productores de cacao y empresario de Venezuela por mencionar; lo anterior, podría ser explicado aún, a pesar de que la organización CFDY no esté legalmente constituida, sobre ello Rodríguez & Opazo (2017, p. 28) explican que “a diferencia de otros enfoques de análisis, desde la perspectiva de Luhmann, ni la formalidad ni la informalidad juegan un papel especial en la construcción de los límites de una organización. Así también, Rodríguez & Opazo (2017, p. 28) señalan que “las decisiones de una organización se pueden reconocer incluso sin que tengan un efecto conectivo legal”. De esta forma resulta comprensible dar cuenta de los rendimientos que la organización rural CFDY alcanzó a pesar de no encontrarse legalmente constituida, los programas de gobierno como SEDESOL y PROSPERA permitieron la inclusión de las demandas de la organización rural CFDY.
La experiencias en el estado de Tabasco, México, sobre apoyos dirigido a las pequeñas organizaciones rurales ha sido deficiente, en la mayoría de los casos la capacidad autogestora de las organizaciones rurales, les ha permitido superar los retos de consolidación, sobre ello Martínez-Salvador & Martínez-Salvador (2020, p. 17) señalan que en “la cadena productiva del cacao, hay ausencia de organizaciones productivas funcionales, deficientes mecanismos institucionales de apoyo a la producción y transformación del cultivo”. Una explicación desde la TSS, supone un bloqueo operativo de un sistema sobre otro, o lo que es igual a la imposibilidad de la diferenciación funcional del sistema político, toda vez, que las demandas no son atendidas, son invisibles al sistema político; debido a la superposición del sistema económico que interfiere en las decisiones políticas, no permitiendo la coordinación de las operaciones normales. En este sentido, Mascareno (2003, p. 10) explica que “La comunicación simbólica puede seguir operando en el ámbito sistémico, pero los sistemas intervenidos pasan a ser orientados en su operar por lógicas externas más que por los propios medios”, lo que en términos concretos define a las sociedades Latinoamericanas, donde la configuración de la comunicación es concéntrica (Mascareño, 2003). En virtud de ello, se distinguen tematizaciones que señalan el favoritismo de organizaciones dedicadas a la agregación de valor del cacao, por sobre las pequeñas organizaciones rurales, que acaparan la mayor parte de los beneficios generando vicios en el sistema político, ocasionando desdiferenciación funcional que afecta de forma negativa el apoyo a la agroindustria rural, provocando que tal y como es señalado por Martínez-Salvador & Martínez-Salvador (2020, p. 17) “los productores primarios con limitadas competencias técnicas y tecnologías y procesos de transformación deficientes que dan como resultado productos de baja transformación con lo que se desaprovechan los ingresos incrementales de la agregación de valor”. Por otro lado, también es relevante cómo las organizaciones rurales en Tabasco han sido capaces de afrontar los retos ante la incapacidad de las instituciones de gobierno para dirigir con equidad. Los desafíos afrontados por las organizaciones rurales en Tabasco, México ya han sido documentados como ejemplo en el caso mencionado por Sánchez et al. (2020).
El caso de Esmeralda Osorio y otras familias en Comalcalco se han decidido a emprender procesos de agregación de valor. Primeramente, diversificando y mejorando sus parcelas -renovando los árboles de cacao, realizando las podas necesarias, controlando la monilia, abonando y escardando conforme sea necesario-. Además, procurando un proceso de fermentación y/o secado del grano, y manejándolo adecuada e inocuamente. Pero, también, buscando tostar y procesar los granos para la producción de pasta de cacao para chocolate y otros derivados alimenticios de carácter artesanal. (p. 52).
Por otro lado, al retomar los conflictos de intereses observados entre organizaciones dedicadas al mismo giro, supone una falta de coordinación ante las posibles contradicciones propias de la selectividad de un sistema como tal. Sobre lo anterior Rodríguez & Opazo (2017) indican que “la operación básica de las organizaciones es la comunicación de decisiones, cada selección de una comunicación incluye su contradicción”, en este caso, se evidencia por una parte que ambas organizaciones requieren de la clarificación de procedimientos, cuando se participan juntas, dejar las cosas en común acuerdo, a fin de lidiar el rechazo entre pares.
El entorno de la organización rural CFDY compren todos los posibles vínculos a la cual aspirar a acoplamiento estricto relevantes ya que de ello depende su operar, es el caso de productores que realizan transacciones por concepto de venta de su beneficio, ya sea la venta de cacao en seco o bien el fruto completo (sin haberle extraído los granos). La transacción sucede en un ámbito de mucha confianza lo que ha requerido de la coordinación entre pares, ya que, por un lado, la organización ha marcado el estándar requerido, el cual sólo ha sido posible con algunos productores. Esposito (2013) indica que:
Cada transacción monetaria, aunque se trate de una muy puntual y concreta, entre gente que se conoce y que puede confiar entre sí, se extiende más allá de este nivel y refiere a toda la comunidad, a todas las posibles transacciones anónimas e indeterminadas, entre personas desconocidas y en momentos que aún se desconocen. (p. 30).
Lo anterior, puede ser entendible en el ámbito comunitario, ya que la aceptación del proceder de algunas personas es realizada en buenos términos, generando confianza sin ponerlos prueba, ya que no todos los productores proceden considerando la demanda y en muchos de los casos, el fruto antes de llegar a su madurez es cortado, lo que repercute en la calidad de los productos del cacao elaborados.
Por otro lado, los retos que han enfrentado los productores debido al robo de frutos de cacao, han provocado que terminen cortando los frutos antes de su madurez fisiológica, lo que genera un impacto en la calidad del fruto que comercializan, aunado a ello los problemas de drogadicción en los jóvenes, ya que para comprar la droga ven el robo de frutos de cacao como opción más viable, la siguiente cita expone los problemas mencionados.
El robo ha venido perjudicando, ya la gente no tiene a donde ir, pues se dedica a robar y muchos por los padres de esos chamacos que no los inducen a nada. Al contrario, los apoyan; acá vive un señor que estaba viendo como el chamaco es un desastre, ahí los tenía, ahí llegan a fumar mariguana, y no les hace nada. Entrevista 3: cita 17.
De acuerdo con Tadeo-Sánchez et al. (2020, p. 56) dan a conocer que "en la última década, la producción del cacao se ha visto afectada por una serie de problemáticas como la inseguridad, el robo de mazorcas, enfermedades cada vez agresivas e invasivas, etc., las cuales continúan mermando la producción del cultivo." Lo anterior afecta indirectamente a las organizaciones rurales dedicadas a la agregación de valor algunas de las cuales más consolidadas comienzan a tener sus propios cultivares buscando garantizar la calidad de los frutos utilizados.
Considerando todo lo argumentado, queda demostrada la articulación de la TSS, como marco explicativo para la construcción de la realidad de las organizaciones rurales. Por otro lado, queda plantearse estudios de caso con la intención de estimular la investigación basada en la TSS.
CONCLUSIONES
Con base en la hipótesis planteada se destacan las siguientes conclusiones: Se distingue que los principales retos a la cual ha estado sometida la organización rural, están fuertemente relacionados con la incapacidad selectiva del sistema político, ya que, por un lado, se tiene la intención de dirigir apoyos a las organizaciones rurales, pero su capacidad selectiva se ve influenciada por factores vinculados al sistema económico. Por lo anterior, si hay apoyos para las organizaciones rurales, este no es distribuido de forma equitativa. Lo que afecta a las organizaciones rurales que tienen el interés de participar en el sistema económico, pero que no pueden operar de forma eficiente al no contar con equipamiento adecuado en la transformación y agregación de valor al cacao.
Los desafíos de mayor relevancia observados en la organización fue su capacidad de acoplamiento en el desarrollo de nuevas capacidades, lo cual se constató en la consolidación de espacios con otras entidades, educativas, de gobierno y empresarios, es destacable que los logros obtenidos por la organización fueron posibles a pesar de no estar legalmente constituida hasta el año 2016.
El entorno de la organización, vínculos con productores que entregan su beneficio representan uno de los principales retos, que podrían ser reducidos a corto plazo manteniendo los acuerdos con productores a partir de la confianza; no obstante, la indiferencia por parte de quienes imparten justicia para tratar los asuntos del robo y drogadicción que golpean a la actividad productiva cacaotera en la región, se constituye como uno de retos no menos importantes que deben ser atendidos a fin reducir el problema.
REFERENCIAS
Arnold-Cathalifaud, M. (2003). Cambio en la cultura organizacional en una corporación transnacional. Iztapalapa. Revista de Ciencias Sociales y Humanidades, 24(55), 101-117. https://revistaiztapalapa.izt.uam.mx/index.php/izt/article/view/405
ATLAS.ti - Qualitative Data Analysis (Director). (2013, septiembre 20). Investigación sistémico-constructivista con ATLAS.ti. https://www.youtube.com/watch?v=BjVAhi3RLnQ
Cadenas, H. (2014). Organizaciones y grupos: Loose coupling/strict coupling. M. Arnold, H. Cadenas y A. Urquiza. La organización de las organizaciones sociales: aplicaciones desde perspectivas sistémicas. Santiago: RIL Editores, 153-170.
Corsi, G., Esposito, E., Baraldi, C., & Luhmann, N. (1996). Glosario sobre la teoría social de Niklas Luhmann (Vol. 9). Universidad Iberoamericana.
Esposito, E. (2013). Los misterios del dinero. MAD, 29, 26-34. https://doi.org/10.5354/rmad.v0i29.27343
Giordano, P. M. (2021). El constructivismo operativo de Luhmann y su reflexión sobre el conocimiento científico. Estudios Sociológicos de El Colegio de México, 40(120), 725-754. https://doi.org/10.24201/es.2022v40n120.2186
Luhmann, N. (2007). La sociedad de la sociedad (1ra.). Universidad Iberoamericana, Herder. https://circulosemiotico.files.wordpress.com/2012/10/la-sociedad-de-la-sociedad-niklas-luhmann.pdf
Martínez-Salvador, L. E., & Martínez-Salvador, C. (2020). Innovación social en organizaciones cacaoteras en Tabasco, México. Aproximaciones desde la gobernanza territorial y la participación femenina en la agricultura. Estudios sociales. Revista de alimentación contemporánea y desarrollo regional, 30(55), 29. https://doi.org/10.24836/es.v30i55.939
Mascareño, A. (2003). Teoría de sistemas de América Latina. Conceptos fundamentales para la descripción de una diferenciación funcional concéntrica. Revista Persona y Sociedad, 17(2), 9-26. https://www.researchgate.net/profile/Aldo-Mascareno/publication/264971581_Mascareno_A_2003_Teoria_de_sistemas_de_America_Latina_Conceptos_fundamentales_para_la_descripcion_de_un_orden_social_concentrico_Persona_y_Sociedad_172_9-26/links/5590336b08ae15962d8c43a3/Mascareno-A-2003-Teoria-de-sistemas-de-America-Latina-Conceptos-fundamentales-para-la-descripcion-de-un-orden-social-concentrico-Persona-y-Sociedad-172-9-26.pdf
Mascareño, A. (2008). Communication and cognition: The social beyond language, interaction and culture. Integrative Psychological and Behavioral Science, 42(2), 200-207.
Mascareño, A. (2011). Unidad y diferencia en la semántica latinoamericana. Comunicaciones, semánticas y redes. México DF: Universidad Iberoamericana.
Mascareño, A. (2019). Ética de la contingencia para mundos incompletos. Diferencias, 1(8).
Ortiz, A. L. (2020). La epistemología sistémica de Niklas Luhmann: El observador y sus distinciones. Revista ESPACIOS, 41(49). https://doi.org/10.48082/espacios-a20v41n49pXX
Ramírez- Meneses, A., Martínez Dávila, J. P., López Romero, G., Arvizu Barrón, E., García López, E., & Córdova Ávalos, V. (2019). Factores influyentes en la formación y permanencia de organizaciones agrícolas: Una perspectiva Luhmanniana. Acta Universitaria, 29, 1-15. https://doi.org/10.15174/au.2019.2131
Rodríguez, D., & Opazo, M. P. (2017). Repensando los límites de las organizaciones por medio de la teoría de sistemas organizacionales de Niklas Luhmann. Revista Mad. Revista del Magíster en Análisis Sistémico Aplicado a la Sociedad, 36, 22-37. https://www.redalyc.org/articulo.oa?id=311251129002
Rodríguez M., D. (2011). Gestión organizacional: Elementos para su estudio (5.a ed.). Ediciones UC. https://www.jstor.org/stable/j.ctt15hvsxn
Sánchez, M. A. E., Escoto, B. E. H., Ledesma, N. R. E., Magaña, I. P. E., & Contreras, A. E. C. (2020). El agroecosistema cacaotero y los medios de vida campesinos en Comalcalco, Tabasco. Ixaya. Revista Universitaria de Desarrollo Social, 18, 37-68. http://revistaixaya.cucsh.udg.mx/index.php/ixa/article/view/7613
Tadeo-Sánchez, J. M., Tolentino-Martínez, J. M., Tadeo-Sánchez, J. M., & Tolentino-Martínez, J. M. (2020). El cacao Grijalva de Tabasco: Dinámicas socio territoriales en torno a su producción. Estudios sociales. Revista de alimentación contemporánea y desarrollo regional, 30(56). https://doi.org/10.24836/es.v30i56.1002
Urquiza, A., Billi, M., & Leal, T. (2017). Aplicar una distinción. Un programa sistémico-constructivista para la investigación social cualitativa. Revista Mad. Revista del Magíster en Análisis Sistémico Aplicado a la Sociedad, 37, 21-53. https://doi.org/10.5354/0718-0527.2017.47269
Valles, M. S. (1999). Técnicas cualitativas de investigación social. Síntesis Editorial Madrid.